Informationen zu Akten- und Dokumentarten sowie Eigenschaften
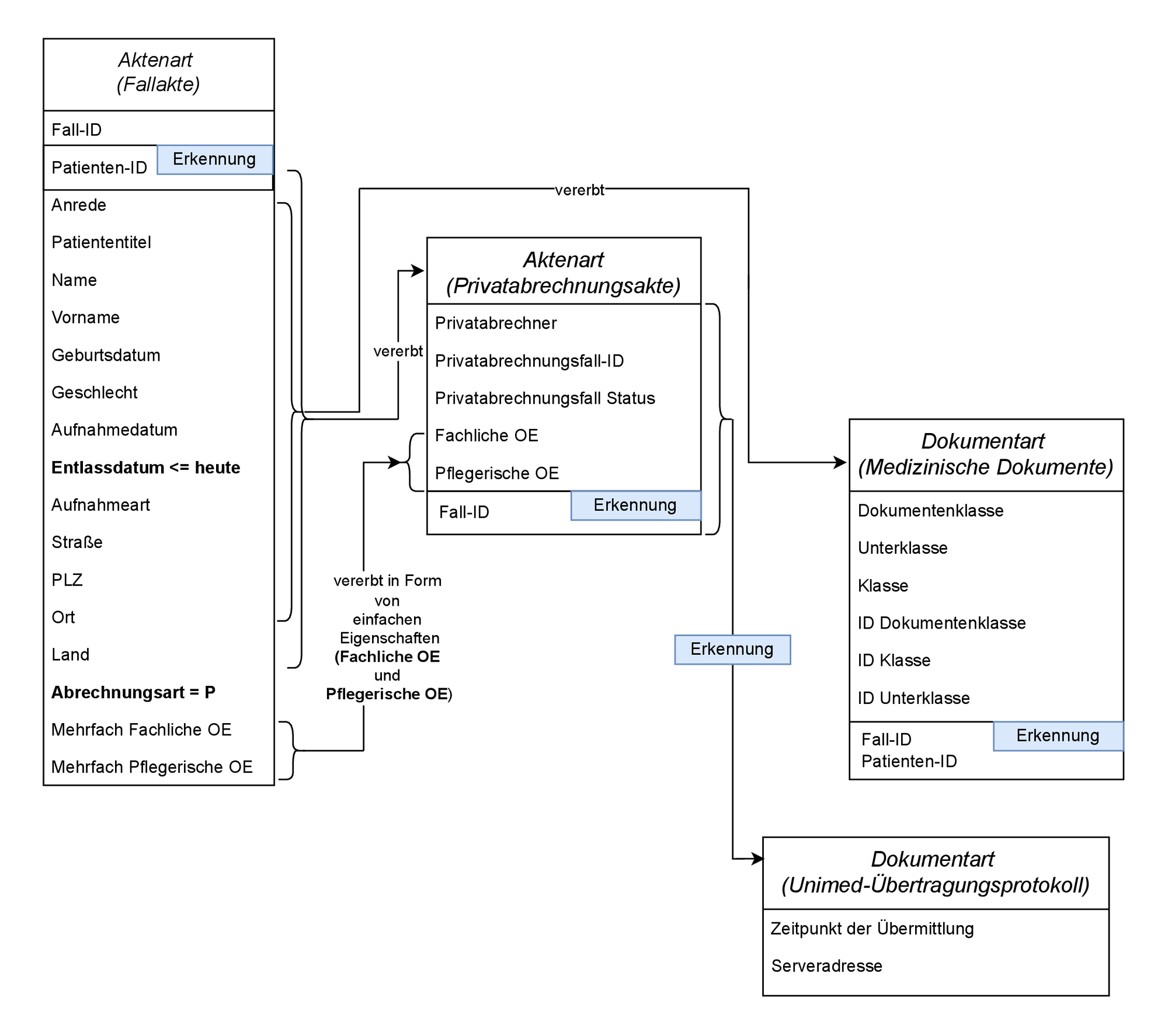
Das folgende Schaubild zeigt, wie Privatabrechnungsfallakten und medizinische Dokumente erstellt werden, einschließlich der zugehörigen Eigenschaften wie Patientenstammdaten.

Erläuterung des Schaubilds
Voraussetzungen für die Erstellung von Privatabrechnungsakten innerhalb von Fallakten
Wenn eine Fallakte die folgenden Voraussetzungen erfüllt, erstellt der Webhook innerhalb der Fallakte eine Privatabrechnungsakte:
Für die Eigenschaft Abrechnungsart ist P eingetragen.
Für die Eigenschaft Entlassdatum ist ein Datum in der Vergangenheit oder das heutige Datum eingetragen.
Zusätzlich müssen die Einstellungen für Fachliche OE und Pflegerische OE in Fallakten im Abschnitt Mehrfachwerte bei der Zuordnung eingetragen sein, die in der d.velop connect Privatabrechner-Konfiguration zwischen Organisationseinheiten und Kliniken, Behandelnden und Sekretariaten eingetragen ist.
Ablauf nach erfolgreicher Einreichung der Privatabrechnungsakte an einen Privatabrechner (Unimed oder PVS)
Wenn d.velop connect Privatabrechner erfolgreich eine Privatabrechnungsakte erstellt und eingereicht hat, geschieht Folgendes:
Für die Eigenschaften Privatabrechnungsfall-ID und Privatabrechnungsfall Status von Privatabrechnungsakten werden Werte erstellt.
Das Unimed-Übertragungsprotokoll wird erstellt.
Die Eigenschaften Zeitpunkt der Übermittlung und Serveradresse des Unimed-Übertragungsprotokolls werden inklusive der entsprechenden Werte erstellt.